開発手順
暗黙的Enhancement Optionによる拡張手順を以下の様にステップごとに説明します。
登録
1.プログラムを特定
SE38で対象プログラム(サブルーチンや汎用モジュール、メソッドなど)を照会します。本手順はMIGOのプログラムを例とします。
2.拡張ボタンを押下
3.拡張可能箇所を表示
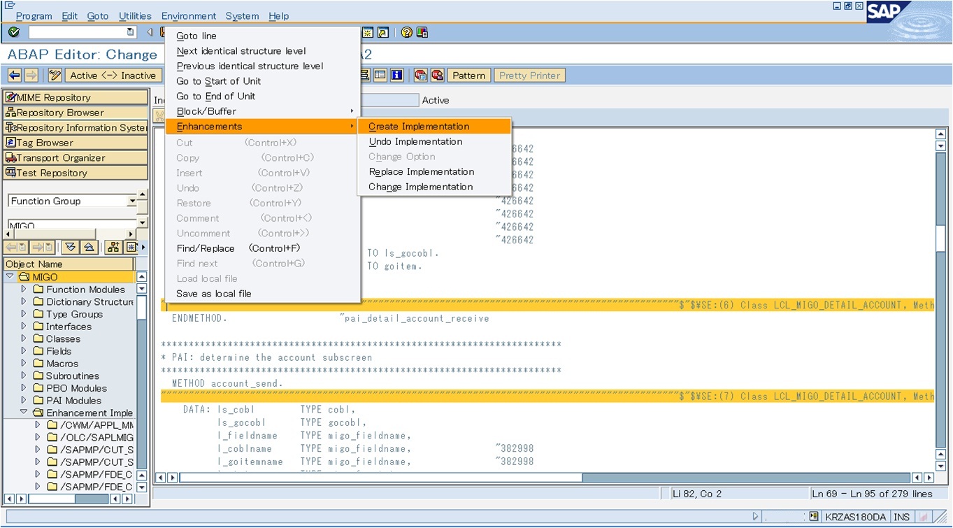
メニューバー⇒編集⇒拡張操作⇒暗黙的拡張オプションを表示します。
4.拡張位置を確定
拡張位置を決めて登録ボタン押下します。今回はmethodの最後に拡張ロジックを入れます。
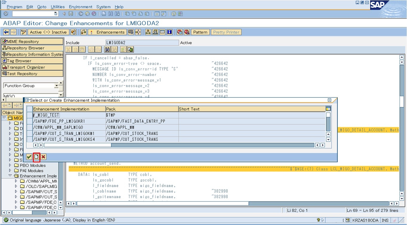
5.登録メニューを押下
メニューバー⇒編集⇒拡張操作⇒実装の登録を押下します。
6.拡張オブジェクトを登録
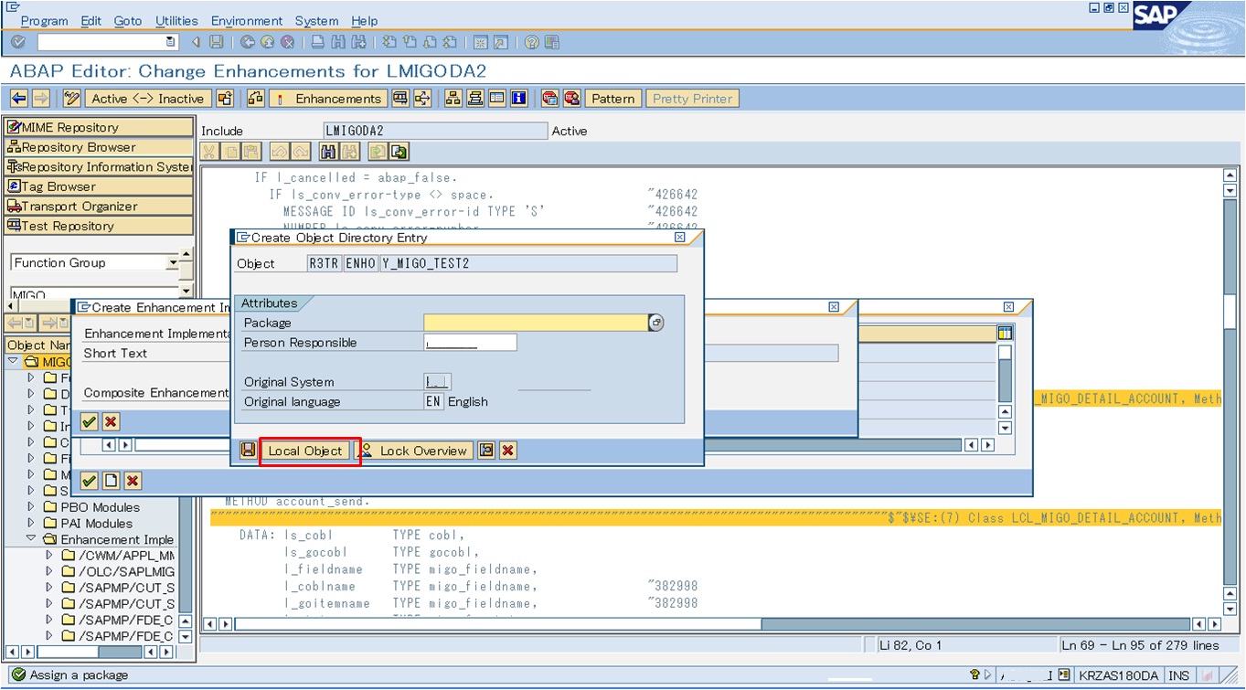
拡張オブジェクトを新規作成
今回は移送しないのでローカルオブジェクトとして登録します。
7.ロジックを実装
実装が終わったら、最後は忘れずに有効化してください。





